- You must become a Do & Grow member before you can access this content!

How It Works…
Built in a “Course-like” environment, scenarios, tips and solutions are posted as individual “Lessons” in the course.
Sometimes this contains documentation to work against, sometimes it contains an entire project that needs to be adapted, modified or re-worked based on some condition
The aim of the scheme is to get people “World-Ready” with Siemens TIA Portal
Key skills are learnt such as:
🔹TIA Portal Basics – By Example🔹
🔹Reading Documentation🔹
🔹Planning & Writing Code To Specification🔹
🔹Multi-Language PLC Code🔹
🔹Fault Finding & Application Of Design Practices🔹
During the active scenario, tips and pointers are posted into the course to help tackle key areas and keep people progressing.
At the end of every scenario, a solution post is added detailing a solution to the control scenario. This is usually in the form of a video that goes into deep detail on why and how the solution was formed
Do & Grow has had over 150 members pass through, all learning and developing together. We have a dedicated Discord channel you’ll be able to access on sign up too!
🔗How Do I Join?
You aren’t enrolled in this course, yet!
Become a member of Do & Grow to access this course
Course Content
January 2024 – MQTT Communication (~60m of Content)
(11m of Video)
This tip takes us through placing an instance of the LMQTT_Client and the basics of setting it up. It also sets out what’s coming up in other tips
(8m of Video)
We’ll run through setting up the Mosquitto broker in this Tip. Once this is done, we should be able to test that we’re receiving messages via MQTT from our PLC too!
(5m of Video)
This tip runs through the MQTT explorer and viewing data. It’s super simple, but it’s nicer than viewing it in the terminal window
(20m of Video)
This tip covers JSON and how we’re converting real values into a JSON Structure before passing to the MQTT Broker
(10m of Video)
This is the last section of this scenario and includes a download of the project. The video explores reasons why optimizing this scenario in ways in which we’ve done previous comms is not really possible due to limitations in string variables in the PLC
(11m of Video)
This tip takes us through placing an instance of the LMQTT_Client and the basics of setting it up. It also sets out what’s coming up in other tips
September 2023 – Supervisory PLC Control Scenario (~150m of Content)
When it comes to setting up our Turbine data, there are many different approaches that could be taken. For now, lets not look at How we’re obtaining the data, but lets look at where the data will be stored.
How we set up our Hardware and communication for this project is important. Lets take a look at BSEND and BRCV
(8m of Video)
This tip walks your through how to set up a BSEND and BRCV pair to exchange data between two PLCs.
(11m of Video)
In this Tip, we’ll look at segregating the “Send” data and the “Receive” data by utilizing UDTs.
(2m of Video)
A quick update as to where we should be with the Hardware layer to get the comms working to all 12 Turbine controllers
(10m of Video)
Explanation of a common issue that is easy to overlook, but can cause serious headaches and issues with Comms across multiple devices when Loops are used
(10m of Video)
This tip explains how to use a “For Loop” to read the comms of all 12 of the Turbine Controllers
(6m of Video)
Let’s take a look at sending the sequence start/stop data to all Turbine Control PLCs. This is done in a similar way to receiving data from the Turbine Controllers
(7m of Video)
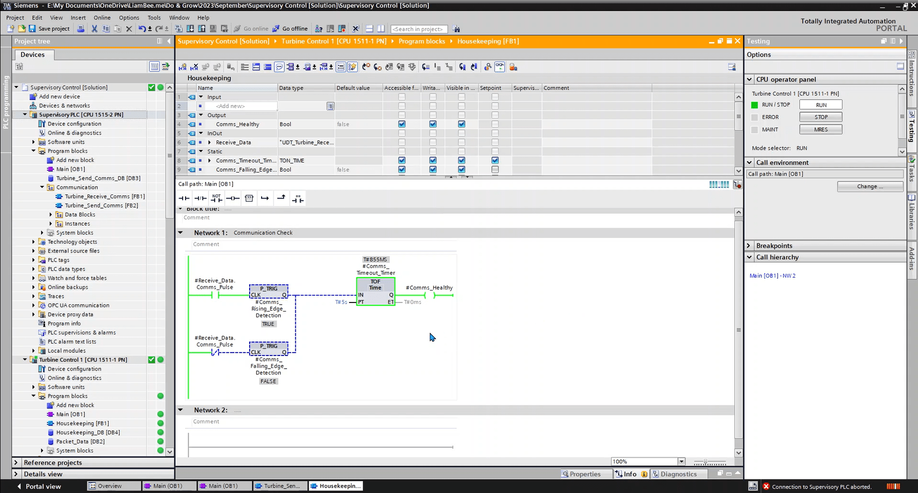
One of the first things that we should set up is a basic check for comms!
(14m of Video)
This Tip / Lesson looks at setting up some interlock variables and checking that they are all healthy before we allow a start of the turbine load sequence
(17m of Video)
I dive into how we’re controlling the “Start Load Sequence” command for multiple turbines with one section of code
(9m of Video)
This tip walks through the status reporting in the turbine controller and how that is passed back to the supervisory. It also addresses some small issues with the previous tip
(12mins of Video)
This tip covers how to stop a turbine in the same looped fashion that we’re starting them in
(25m of Video)
Control Scenario Solution Walkthrough
February 2023 – Variable Speed Pumping Station Control Scenario (~190m of Content)
In my solution, I’ve chosen to use SVG’s to represent the pumps, valves and instruments…
If you’ve never set up a VSD in TIA Portal before, it can be quite daunting. There are many different options available and even more parameters….
(13m of Video)
In-keeping with previous scenarios, we need to find a way of simulating key parts of our VSD data, such as the Actual_Speed…
This scenario requires a method by which we can manage a Variable Speed Drive (VSD). We have 5 of these to manage and all of them are to be managed in the same manner.
(18m of Video)
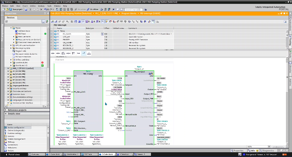
Our main method of control for this system is going to be PID control…
In the Control Scenario, we make reference to the fact that if a pump fails, the standby should take over…
(15m of Video)
In the previous tip, we discussed the Duty Assist Standby manager object that we’re creating to manage our 3 pumps on Stream A… Now lets walk through it
If you’ve followed all of the tips so far, we’re now in the position where we can start thinking about getting VSDs running from the PID, using flow data for Stream A
(15m of Video)
Learn to link the PID control to the VSD management object
(15m of Video)
This tip takes us through the next phase of the Stream A control, which is to get all 3 pumps working off of 1 PID.
(20m of Video)
This tip focuses on Stream B, in its completeness. We’ll go through a summary of how it comes together…
Now that we have a working PLC environment, where all of the data is ready. We can now start linking this information to our HMI.
(74m of Video)
Walkthrough of the VSD Pumping Station control scenario
November 2022 – State Machines – Multi-process Control Scenario (~100m of Content)
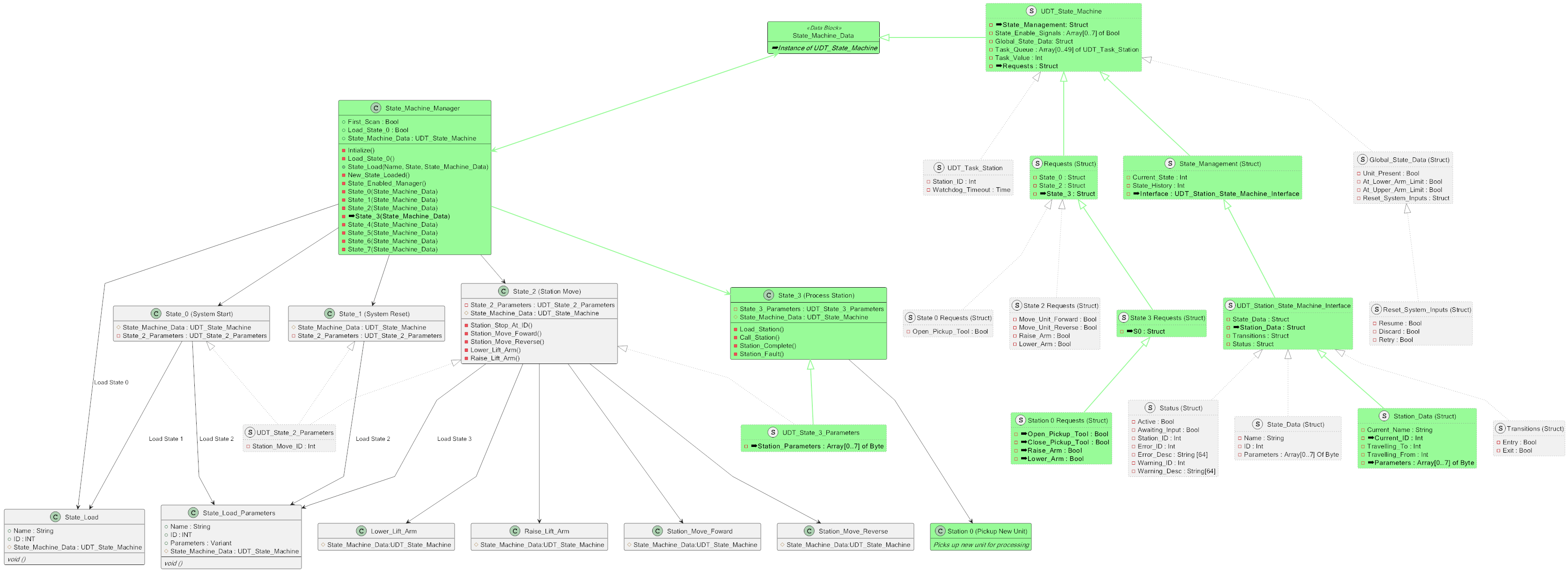
This months scenario has a lot of different elements to think about. Ranging from State Management through to actual management of the Station Logic…
As with any project, before we get started, we should consider what we know about the hardware setup…
With this project, we’ll be keeping the same architectural approach of using Input Mapping to take the data from the IO Layer, through to a dedicated structure….
Now it’s time to start actually looking at how we’re going to manage the State Machine….
Reset State management walkthrough
Our State Machine needs to be capable of passing parameters between our states…
“State 2 – Move Station” is one of the most complicated states in our state machine.
This is the key state in our state machine, the dynamic one and the only one that is actually calling on other sub-states (stations) in order to execute correctly…
Take a look at the “Wash Station” sequence state
In order for us to actually process a sequence for a Station, we need to have some objects in place…
(7m of Video)
We’re now at a point where we can run the first station, Station 0 – Pick Up Unit using our HMI and simulation tools.
(1m of Video)
In the previous tip, we looked at a video of the Wash station executing. Since then, some new items have been added to the HMI…
The Task Queue is an important part of the system. Whilst we’ve touched on how this works, this Tip will go through (almost like a solution) exactly how this works…
(14m of Video)
This tip runs through a quick demonstration of the system failing on a wash cycle.
(80m of Video)
Lets walk through each area of the solution to this control scenario
October 2022 – Library Upgrades & ProDiag Alarm Management Control Scenario (~75m of Content)
(13m of Video)
Learn how to edit a library object and what needs to be included
(15m of Video)
This tip explains how to set up Supervisions using ProDiag and using variables that we’ve created for our alarms.
(10m of Video)
This tip explains how to connect ProDiag information (that comes from the PLC) with a HMI.
(25m of Video)
October 2022’s Solution To The Control Scenario
September 2022 – PLC Design Against Existing HMI – Level Control Scenario (~90m of Content)
Learn how to change specification of hardware for the HMI
In order to pass information between the PLC and HMI. There must be a connection between the two…
In order to pass information to the HMI, from the PLC (or the other way around), we need to associate a “HMI Tag” with a “PLC Variable”…
noticed that I use the same blocks for in certain areas, such as the Analog_Device_Management block… This is called Templatizing…
(50m of Video)
Solution Walkthrough for September 2022’s Control Scenario
July 2022 – Triple Validation Test Unit Control Scenario (~90m Content)
The first tip this month is in regard to the Triple Validation (TV) of the pressure devices…
This months control scenario calls for an OPC UA interface to a 3rd party control system. Luckily for us, TIA Portal comes with a fully integrated OPC UA server…
Testing sequences can be a pain, especially when you are having to force variables and monitor things at the same time….
The control scenario called for an OPC UA server, as a remote client will be pulling data and controlling sequences.
This tip explains how we are actually validating the 3 signals between eachother…
The control scenario calls for information from sequence test steps to be posted to an OPC UA server so that a client system can access the information.
When I have more than 1 control element that directly affects an output, I like to create something I call a “Request Handler”…
(50m of Video)
This months control scenario was an extension of July’s, but focuses on the Sequence management aspect of the overall control scenario
June 2022 – Basic Pump Control Scenario (~60m Content)
Sometimes, its not immediately obvious where to start with developing a project, especially if you are new to development from scratch…
Learn how to scale raw values into process values by creating your own “Analog Scale Block”
It’s always best to re-use code, there are many benefits for doing this…
How are you managing your data blocks?
Building on the previous lesson about re-usability, here’s an example (from the solution at the end of the month) that highlights why re-usability is important.
It has come to my attention that there are some minor errors in the documentation… Check here for updates!
(40m Of Video)
It’s the end of this month’s control scenario, lets break it down and go through how I’ve approached it. Remember that everyone tackles things differently, so take what you want from the solution and mix / match with your own to get the best out of everything